|
เมื่อเปิดหน้าต่าง
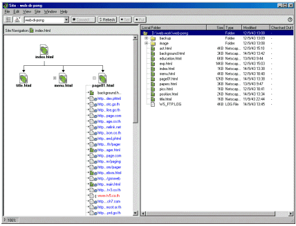
Site
และแสดงผลผังโครงสร้างของเว็บไซต์ที่เลือก
จะสังเกตได้ว่าผังเอกสารที่มีเครื่องหมาย
+
กำกับจะเป็นผังเอกสารที่มีลิงก์เชื่อมไปยังจุดต่างๆ
ให้นำเมาส์ไปคลิกยังเครื่องหมาย
+
ของเอกสารเว็บที่ต้องการตรวจสอบ
โปรแกรมจะแสดงจุดเชื่อมต่างๆ
ในเอกสารเว็บนี้
ดังรูป

- รูปโซ่ขาด
แสดงว่าเกิดปัญหากับจุดลิงก์
(Broken Link)
- รูปโลก
แสดงว่าเป็นจุดลิงก์ที่เชื่อมไปยังภายนอก
- รูปกุญแจ
แสดงว่าเป็นไฟล์สถาวะอ่านได้อย่างเดียว
Read Only
หรืออาจจะตรวจสอบโดยนำเมาส์ไปคลิกที่รูปเอกสาร
HTML ไฟล์ใดไฟล์หนึ่ง
แล้วกดปุ่มขวาของเมาส์
เลือกคำสั่ง Check Links, Entrie Site
โปรแกรมจะตรวจสอบจุดลิงก์ทั้งหมดในเอกสาร
และรายงานผลดังนี้

จากตัวอย่างแสดงว่าไฟล์เอกสาร
HTML ชื่อ page01.html มีจุดลิงก์ที่เกิดปัญหา
ซึ่งเป็นจุดลิงก์ที่เชื่อมไปยังเว็บไซต์ภายนอก
คือ www.tv5.co.th
ซึ่งสามารถแก้ไขได้ง่ายๆ
โดยนำเมาส์ไปคลิกที่รายการจุดลิงก์ที่มีปัญหา
แล้วพิมพ์ URL
ของเว็บไซต์ที่ถูกต้องลงไปแทน
|